Тестирование и отладка решений в 1С
Предзаказ

Тестирование и отладка решений в 1С

Нет в наличии
Описание

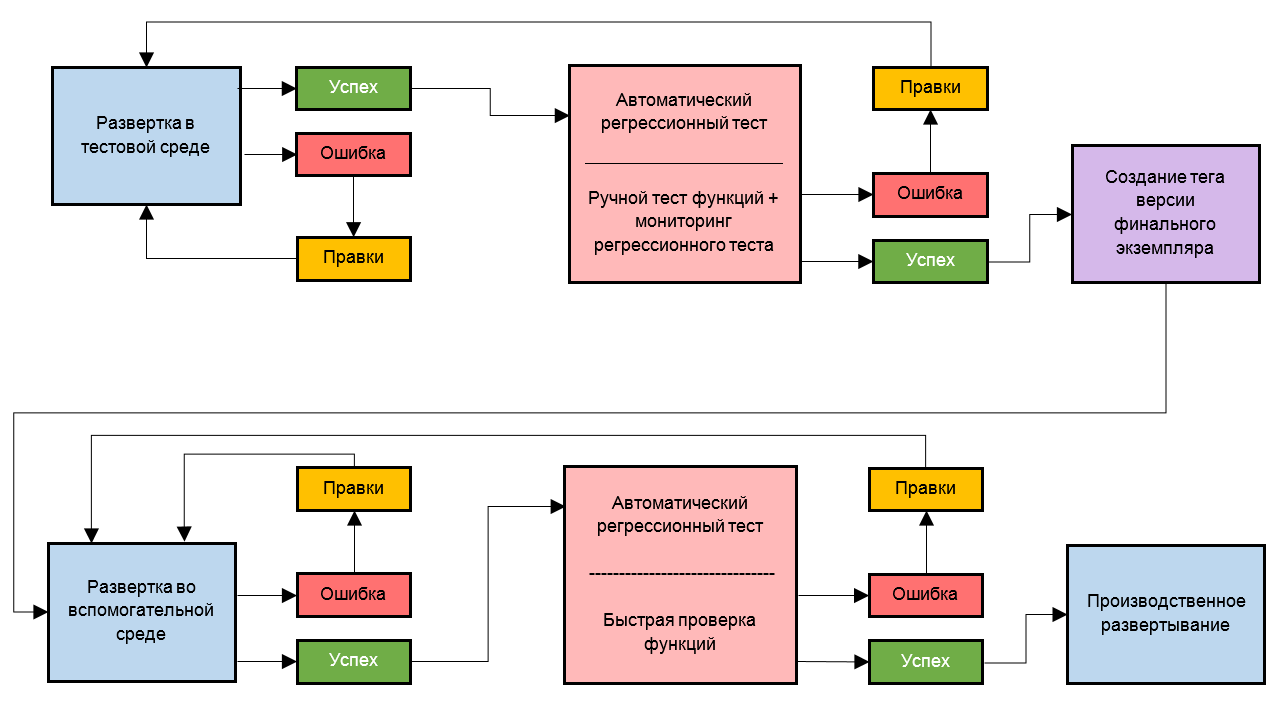
Профессиональное тестирование и отладка конфигураций 1С обеспечивает стабильность бизнес-процессов вашей компании. Мы выявляем ошибки, проверяем корректность работы функционала и обеспечиваем надежность учетных систем. Результат — устойчивая работа программы без сбоев и потерь данных, что повышает эффективность бизнеса и снижает риски. Вам остается сосредоточиться на ключевых задачах развития предприятия.

Показать полностью Свернуть
Напишите нам
Запрос успешно отправлен!
Имя *
Телефон *
Сообщение *
Предзаказ
Предзаказ успешно отправлен!
Имя *
Телефон *